One of the benefits of storing all your operational information in a centralized database is that it then becomes instantly available for comprehensive reporting. Your valuable information is at your fingertips.
LIMS has an open design (using industry-standard database platforms) so you can use external reporting tools such as Crystal Reports® if you prefer.
However, LIMS does not require you to buy an external report writer.
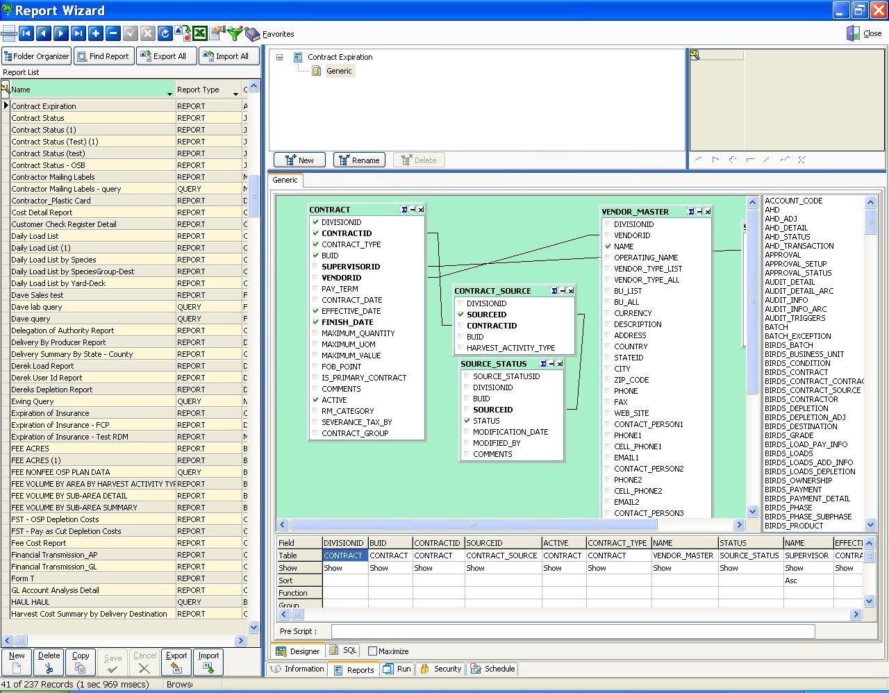
LIMS comes with its own built-in Report Wizard that is powerful and easy to use.

Direct export to Excel from virtually any screen in the system

Design, run and schedule your own formatted reports with LIMS Report Wizard

Add powerful charts and graphs to your reports with LIMS Report Wizard DBChart tool
LIMS Report Wizard provides a single solution for your company’s reporting needs. You need only learn and support this one reporting tool. It comes with its own built-in security so that only authorized users can created, modify and run reports. Because your data comes from LIMS central database, your reports are always consistent and always real-time. You can go down to the lowest level of detail you want to, and filter and sort by any criterion in the database.
For presentations with impact, you can add charts and graphs to your reports.
LIMS Report Scheduling features will automatically run and distribute your reports to your own schedule. This includes the ability to email and fax reports as well as hardcopy printing.
All this is in addition to LIMS’ export to Excel feature that is available on virtually every screen for quick filtering and inquiry.
Among the many possibilities:
- Log, chip and wood fiber delivery reports
- Yard and mill inventory reports
- Financial and operational planning and accounting reports
- Raw material cost and quality analysis
- Vendor and customer contract reports
- Statements
- Exception reports
- User, security and audit reports
Since all your data is in a single database, the possibilities for report design are endless. Your data is accessible to properly authorized users wherever you have access to LIMS.
Key Features
- Create new report designs and modify existing ones
- Instant testing of reports as they are being developed
- A wizard does the basic layout work for formatted reports
- Can fully adjust formatted report layouts, fonts, column headings, etc. and incorporate your company logo
- Security features define access rules and authorizations
- LIMS exports reports to Microsoft Word, Excel, Lotus, HTML, PDF, plain text and more
- Distribute reports to email addresses, fax numbers, and printers
- Automatically run and delivery reports to user-defined schedules
- LIMS ships with over 60 pre-defined report definitions
- Share report definitions and results with authorized co-workers
Key Benefits
- Make decisions and corporate plans based on accurate, in-depth, real-time information about the business
- Gain the full benefits of having a central, enterprise-wide database
- No need to purchase or learn external reporting software
- Designing and running reports is easy with LIMS’ graphical user interface (GUI)
- Increase your productivity with automated scheduling
- Avoid duplication of effort by sharing report designs with authorized co-workers
- Add power to your presentation with Report Wizard charts and graphs
Screenshots


